8 External Control Overview:

At Standard Bots, External control refers to the ability to command and monitor our collaborative robots using external devices—most commonly a PLC or a PC based system. This setup allows our robots to function as part of a larger automated cell, communicating in real-time with other equipment such as HMIs, conveyors, presses, vision systems, and safety hardware. This setup allows for seamless communication between the robot and external systems, enabling precise coordination, automated workflows, and enhanced safety tailored to our specific applications.

Why use External Controls?

The steps within our External Control and what they do:

Step
Initialization & Handshake
Robot Ready Signal
External Start Command
End-of-Cycle & Reset
Safety & Fault Handling

Common External Interfaces:

Type | Typical Use Cases | Notes Digital I/O | Simple signals like Start, Stop, or Ready | Fast, reliable, low data volume Modbus TCP | Connect to PLC or HMI using industrial protocol | Widely used in automation Safety Inputs | E-stop and safety relay signals | Must be hardwired and safety rated

Example:

Scenario: A PLC or control box sends a signal to start or stop the RO1 when a part is present and safety conditions are met.

Hardware setup: DI1: Start signal DI2: Stop signal DO1: Robot ready (feedback to PLC)

Robot Configuration: Go to settings > I/O manager Assign DI1 > Start Program Assign DI2 > Stop Program

Inputs

Assign DO1 > Ready

Outputs

Set robot to “External Control Mode”

8.1 Configuring EtherNet/IP Communication

8.1.1 Introduction

This section explains how to configure the RO1 robot for external control via EtherNet/IP using Studio 5000 Logix Designer. The process includes enabling EtherNet/IP on the robot, installing the Electronic Data Sheet (EDS) file, adding the robot as an Ethernet device, and integrating the provided Add-On Instruction (AOI).


8.1.2 Configuration Steps

Step 1: Enable EtherNet/IP on the Robot

  1. Connect to the robot using the web interface.

  2. From the Main Menu (bottom-left corner), navigate to: Settings > External Control.

    Step1.3
  3. Enable External Control if it is not already active.

  4. Toggle the EtherNet/IP Adapter switch to ON.

    Step1.4
  5. Select Settings to open the network configuration.

  6. In the Network section:

    • Enter the Host IP Address192.168.110.105 (example).
    • Confirm the Port is set to 44818 (default for EtherNet/IP communication).
  7. Click Save.

    Step1.7

    Note: At this step, you may also define variables within the input and output structure. This can be done in the Layout section located directly under the Network section.

  8. Download the EDS file. The filename will appear similar to: robot_eds_2025-09-12T15-06-21.eds

    Step1.8

Step 2: Install the EDS File in Studio 5000

  1. Launch Studio 5000 and open an existing project or create a new one.

  2. From the top menu, select: Tools > Device Description Installation Tool.

    Step2.1
  3. In the installation wizard:

    • Select Register a device description file(s)Next.

      Step2.3a
    • Browse to and select the EDS file downloaded in Step 1.

      Step2.3b
    • Continue clicking Next until installation is complete.

Step 3: Add the Robot as an Ethernet Module

  1. In the Controller Organizer Tree, locate the Ethernet branch.

  2. Right-click and select New Module.

    Step3.2
  3. From the list, choose the Standard Bots module type.

    Step3.3
  4. In the configuration window:

    • Enter a Module Name (e.g., Standard_Bot).

    • Set the IP Address192.168.110.105. (Note: IP address will be determined by user, 192.168.105 was used only for demo purposes.)

      Step3.4
  5. Modify the Module Definition:

    • Click Change.

      Step3.5a
    • Set Electronic Keying to Disable Keying.

      Step3.5b
    • Confirm with OK, then select Close.

Step 4: Import the Add-On Instruction (AOI)

Note: The Add-On Instruction (AOI) is available for download at the following link: Google Drive – AOI Files

  1. In the Controller Organizer, expand Add-On Instructions.

  2. Right-click and select Import Add-On Instruction.

    Step4.2
  3. Locate and open the Standard_Bots_AOI file.

  4. Verify the configuration details, then click OPEN > OK.

    Step4.4
  5. Confirm the AOI was imported successfully by reviewing its logic file in the Organizer.

    Step4.5

Step 5: Configure the AOI in the Main Routine

  1. Open the Main Routine.
  2. From the Toolbox > Add-Ons, drag the Standard Bot AOI into a program rung.
  3. Assign the following tags:
Reference Tag Name Example Value
Standard_Bots instance sbaoi Main AOI instance
IODevice_Input Standard_Bot:I.Data Input data mapping
UDT_Input_Data SB_InputData User-defined input struct
IODevice_Output Standard_Bot:O.Data Output data mapping
UDT_Output_Data SB_OutputData User-defined output struct
Step5.3
  1. Download the project to the controller .

Step 6: Verify Integration

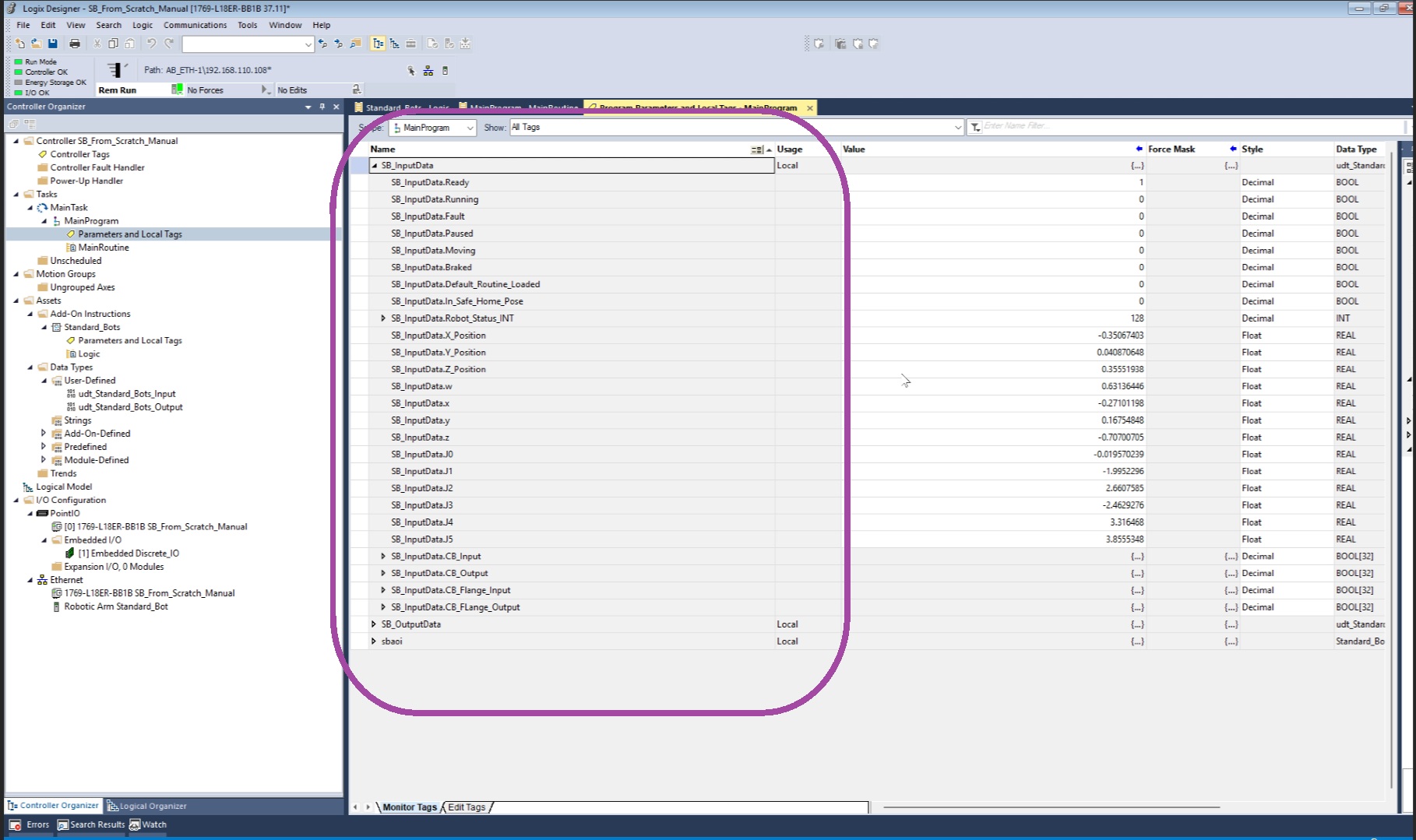
  1. In the MainProgram, navigate to Parameters and Local Tags.

    Step6.1
  2. Expand the SB_InputData structure.

    Step6.2
  3. Confirm that all available robot control methods are accessible.

Conclusion

After completing these steps, the RO1 robot is fully configured for external control via EtherNet/IP in Studio 5000 Logix Designer. The AOI provides structured access to robot control functions, ensuring smooth integration with the PLC program.